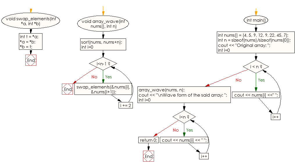
Sort An Array In Wave Form
Sort An Array In Wave Form. Let us consider the input array be {3, 6, 5, 10, 7, 20}. Calculate the length of the given list using the len () function and store it in another variable.

If current element is smaller than previous odd element, swap them. Medium #40 combination sum ii. The array elements in the resultant array must be such that arr[0] >= arr[1] <= arr[2] >= arr[3] <= arr[4].
It Is A Simple Java Program With A Trick In It One Solution Is To Use Sorting.
I hope it helps :) For o (n) traverse all even positioned elements and do following: Given an unsorted array of integers, sort the array into a wave like array.
If Current Element Is Smaller Than Next Odd Element, Swap Them.
Medium #40 combination sum ii. 4 2 8 7 10 9 explanation: Array elements after sorting it in wave form are 4 2 8 7 10 9.
Medium #41 First Missing Positive.
Medium #35 search insert position. The task is to complete the function converttowave(), which converts the given array to a wave array. K largest(or smallest) elements in an array
The Array Elements In The Resultant Array Must Be Such That Arr[0] >= Arr[1] <= Arr[2] >= Arr[3] <= Arr[4].
The time complexity of the above solution is o(nlogn) if a o(nlogn) sorting algorithm like merge sort, heap sort,. Showing the original and copy array after sorting the copy array. A computer science portal for geeks.
Find Complete Code At Geeksforgeeks Article:
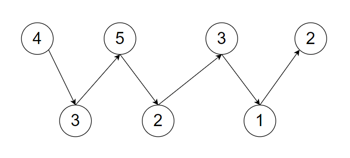
Optimized solution using single iteration: Find second largest element in an array; The given array ‘ arr = { 4, 3, 5, 2, 3, 1, 2 } ’ the below figure is a visual representation of the given ‘arr’ and you can see we can express ‘arr’ in a waveform array because 4>3 and 32 and 21 and 1wave array</strong>.
Comments
Post a Comment